Подать статью
Стать рецензентом
Том 275
Страницы:
130-144
Скачать том:
RUS ENG

Онтологическое моделирование и управление цифровой трансформацией архитектуры горно-добывающих предприятий

Авторы:
С. А. Дерябин1
И. О. Темкин2
Об авторах
  • 1 — заведующий лабораторией Национальный исследовательский технологический университет «МИСиС» ▪ Orcid
  • 2 — д-р техн. наук заведующий кафедрой Национальный исследовательский технологический университет «МИСиС» ▪ Orcid ▪ Scopus ▪ ResearcherID
Дата отправки:
2025-04-15
Дата принятия:
2025-09-18
Дата публикации онлайн:
2025-10-09
Дата публикации:
2025-10-31

Аннотация

Работа посвящена концептуальной формализации целей, задач и критериев управления цифровой трансформацией горно-добывающих предприятий. Основная идея заключается в определении цифровой трансформации как процесса минимизации или полного исключения участия людей из реализации производственных процессов с целью построения автономно функционирующей киберфизической индустриальной системы. Для определения способов построения и механизмов функционирования подобного рода систем установлена необходимость формирования модели архитектуры предприятия, как обеспечивающей полноту и непротиворечивость закладываемых в нее знаний, так и предоставляющей инструментальную вычислительную основу для самоорганизации и саморегуляции системы. Обоснована нерелевантность применения существующих стандартов и фреймворков построения моделей архитектур. Предложены подходы к построению онтологической модели и способам ее применения в задаче управления ходом цифровой трансформации горно-добывающих предприятий. По результатам работ сформирована базовая онтологическая модель архитектуры горно-добывающего предприятия на базе языка дескрипционной логики OWL в среде Protégé, применимая для геопространственных природно-технических индустриальных систем с открытым типом производственных сред. Полученная модель протестирована с использованием механизма логического вывода HermiT, подтвердила свою когерентность и консистентность, что говорит о потенциальной корректности исходных гипотез исследования и о возможности проведения дальнейших исследований формирования методологии цифровой трансформации горно-добывающих предприятий.

Область исследования:
Геотехнология и инженерная геология
Ключевые слова:
цифровая трансформация онтология OWL TOGAF 10 RAMI4.0 архитектура предприятия горно-добывающее предприятие автономно функционирующая система киберфизические системы
Финансирование:

Отсутствует

Перейти к тому 275

Введение

Сегодня большинство промышленных предприятий при поддержке инжиниринговых компаний и научно-исследовательских групп ведут активные работы в области цифровой трансформации (ЦТ) производственных систем в парадигме концепции Индустрия 4.0 [1-3]. К этой деятельности следует отнести:

  • разработку, внедрение и опытно-промышленные испытания роботизированных комплексов с различным уровнем автономности, включая применение беспилотных летательных аппаратов, безлюдных транспортных систем и технологических установок [4-6];
  • применение методов машинного обучения и интеллектуального анализа данных для широкого спектра задач управления производством [7-9] (предиктивный технический осмотр и ремонт [10-12], планирование производственных показателей [13, 14] и др.);
  • организацию эффективной передачи, хранения и обработки больших объемов данных [15, 16], поступающих с устройств Интернета вещей в распределенную вычислительную среду [17, 18].

В качестве относительно нового направления выступают работы в области создания цифровых двойников (ЦД) технологических процессов и оборудования, представляющих собой высокоточную кибернетическую модель, обладающую двусторонней управляющей связью с физическим аналогом [19, 20].

Несмотря на успехи в решении отдельных научно-практических задач, очевидной и критически важной проблемой на пути к масштабированию результатов и, по сути, действительной цифровой трансформации предприятий остаются вопросы концептуального целеполагания такой деятельности. На декларативном уровне под результатом цифровой трансформации понимается переход к качественно новым принципам реализации технологических процессов, что трудно поддается формализации и какой-либо количественной оценке. Принимая во внимание то, что предшествующим этапом трансформации предприятий является автоматизация, следует предполагать, что цель цифровизации может быть сформулирована как минимизация или полное исключение (где возможно) участия человека в производственных процессах за счет применения методов и технологий Индустрии 4.0. Это означает, что процессы, реализуемые в настоящее время с непосредственным участием человека, в том числе с помощью информационных и автоматизированных систем, должны быть приведены к автономно исполняемой (программной) форме управления. Таким образом, конечная цель цифровой трансформации предприятий – это построение эффективной автономно функционирующей киберфизической индустриальной системы.

Исходя из целеполагания, можно предположить, что автономно функционирующая система, как некоторый сложно сконфигурированный рациональный агент [20-22], должна обладать способностями к самоорганизации и саморегуляции, а в отдельных случаях и к самообучению. В этой связи очевидно, что обеспечение подобных требований возможно лишь в случае наличия у системы объективных знаний о собственных функциональных возможностях, критериях и ограничениях деятельности, а также структуре и состоянии ее компонентов. Такие знания о системе принято называть «моделью архитектуры» [23-25], и в настоящий момент существует несколько международных стандартов и фреймворков, регламентирующих это понятие с различными степенями детализации и практической применимости. Наиболее актуальными являются стандарт IEC PAS 63088:2017 «Smart manufacturing – Reference architecture model Industry 4.0 (RAMI4.0)» (ГОСТ Р 59799-2021 «Умное производство. Модель эталонной архитектуры Индустрии 4.0)» [26, 27] и фреймворк «The Open Group Architecture Framework 10 (TOGAF 10)» [28, 29]. Оба стандарта задают необходимость декларативных знаний в виде онтологической (мета)модели архитектуры для сокращения ошибок управления ходом цифровой трансформации предприятия. Однако, несмотря на ряд действительно важных методологических аспектов, предлагаемые модели не могут быть напрямую использованы для цифровой трансформации горных производств, не регламентируют построение автономно функционирующей индустриальной системы и, как следствие, не обладают необходимой инструментальной базой для формальных вычислительных процедур манипуляций знаниями. Цель работы – формализация вида и механизмов построения модели архитектуры автономно функционирующей киберфизической индустриальной системы для обеспечения процессов цифровой трансформации горно-добывающих предприятий.

Модели и методы исследования

RAMI4.0 и TOGAF 10 регламентируют необходимость представления предприятия в виде формализованной модели архитектуры, обеспечивающей прозрачность, контролируемость, согласованность взглядов и действий всех заинтересованных сторон: от владельцев предприятий до команд по разработке программного обеспечения. В то же время нельзя сказать, что оба стандарта являются полностью взаимозаменяемыми, совместимыми или явно дополняющими друг друга, а предлагаемые модели архитектуры дают четкое понимание действий, необходимых для реализации цифровой трансформации предприятий, в особенности горных производств.

RAMI4.0 ориентирован на промышленные предприятия и во многом развивает исходную концепцию Индустрии 4.0. В модели архитектуры предприятия RAMI4.0 одним из важнейших аспектов остается использование жизненного цикла и цепочки добавленной стоимости продукции, интегрированных с уровнями иерархии объектов физического мира (от продукции до связи предприятия со внешним «подключенным» миром) и слоями взаимодействия (от активов до бизнеса). Безусловно, использование PLM (Product Lifecycle Management) для непрерывного управления изготовлением продукции (от проектирования типа изделия до утилизации каждого конкретного экземпляра) с целью улучшения процесса производства – хорошо зарекомендовавшая себя практика [30]. Подход может быть вполне нативным, когда речь идет о машиностроительном предприятии, где процессы можно рассматривать как детерминированные и дискретизированные по временным интервалам, и где в качестве продукции выступают четко очерчиваемый тип и экземпляр изделия, который можно оснастить устройствами, передающими информацию о его состоянии в режиме реального времени. Однако в случае предприятия по добыче полезных ископаемых формализация и, главное, необходимость непрерывного изменения типов и экземпляров изготавливаемой горной породы весьма неочевидны. Более того, важной составляющей стандарта является допущение полной наблюдаемости, интегрированности и управляемости производственной среды, обеспечиваемых соответствующим набором датчиков, контроллеров и программ, что можно охарактеризовать как закрытый тип производственной среды. Горно-добывающие же предприятия представляют собой геотехнические пространственно-распределенные системы, подверженные воздействиям стохастических природных явлений, и в целом обладают динамической расширяющейся конфигурацией производственной среды, прямо изменяющейся вследствие выполнения технологических процессов. В этой связи постоянное насыщение горно-добывающего предприятия всевозможными устройствами не до конца рационально, а производственную среду можно охарактеризовать как частично наблюдаемую, не обладающую устойчивыми во времени границами, и отнести к системам с открытым типом производственных сред. В результате прямое применение стандарта RAMI4.0 для цифровой трансформации горно-добывающих предприятий в настоящий момент трудноосуществимо.

Фреймворк TOGAF 10 представляет более общий подход к цифровой трансформации, распространяемый на процессы и организации любой сферы деятельности, включая, например, органы государственного управления, медицинские учреждения или строительство. Универсальность влечет за собой большое число обобщений, требующих серьезной адаптации под условия конкретных объектов ЦТ. В отличие от RAMI4.0, TOGAF 10 обладает более строгой инструментальной методологией (так как это не стандарт, а фреймворк), декларируя набор действий и главным образом четкий перечень результатов, которые рекомендуется получить при формировании модели архитектуры предприятия. К таким результатам относится комплекс каталогов компонентов предприятия, матриц связи между компонентами и наборы диаграмм в различных нотациях (BPMN, UML, ERD и др.), разделяемых на четыре основных домена архитектуры: бизнес, данные, приложения и технологии. Несмотря на обширную и понятную базу результирующих элементов модели архитектуры, процессы их формирования, определения точности, полноты, согласованности и порядка имплементации TOGAF 10 оставляет открытыми и возлагает на опыт, знания, внимательность и ответственность участников цифровой трансформации конкретных предприятий. Разумеется, составление любой модели основывается на экспертных знаниях и невозможно без участия соответствующих специалистов. Однако в случае крупномасштабных индустриальных систем, к которым относятся предприятия по добыче полезных ископаемых, отсутствие конкретных механизмов проверки консистентности закладываемой в модель гетерогенной информации влечет за собой как минимум высокие риски нарушения непрерывности производственных процессов. Более того, часть элементов модели архитектуры (в особенности диаграммы в различных нотациях) направлена на удобство восприятия информации человеком, в то время как цифровая трансформация, сама концепция и конкретные технологии Индустрии 4.0 исходно направлены на минимизацию участия людей в производственных процессах. Следовательно, нельзя с полной уверенностью говорить о высокой практической применимости фреймворка TOGAF 10 для получения модели, обеспечивающей какой-либо уровень функциональной автономности системы.

Таким образом, рассмотренные стандарты во многом не релевантны целям, задачам и условиям цифровой трансформации горно-добывающих предприятий. Однако следует отметить их главную особенность – попытку формализовать связь между принципиально разными компонентами предприятий, такими как абстрактные концепты организации бизнес-процессов (регламенты, условия, требования, роли персонала и т.д.), реально существующими объектами физического мира (датчики, оборудование, продукция, ресурсы, инфраструктурные элементы), информацией (формальные и неформальные экспертные знания; цифровые, аналоговые и нейрофизиологические сигналы, измеряемые параметрами; и др.) и программными сущностями, реализующими набор функциональных задач управления. Иными словами, в контексте построения модели архитектуры предприятия речь идет о формировании знаний о системе с целью построения механизмов управления, то есть фактически – об онтологическом моделировании. Так, модель архитектуры можно неформально определить некоторой онтологией, которая может быть трансформирована в базу знаний с механизмами доказательства непротиворечивости и истинности заложенных в нее высказываний, а также механизмами логического вывода для принятия решений управления предприятием.

Создание онтологий и баз знаний в различных предметных областях занимает значительное место в истории искусственного интеллекта и, как правило, связано с построением экспертных систем, способных помогать профессионалам при решении проблемных задач. В качестве примера для горно-добывающих производств можно привести ряд работ по построению формальных систем классификации типов и свойств угледобывающего оборудования [31], согласования терминологии IT-систем и эксплуатируемого горно-добывающего оборудования [32, 33] или управления техническими осмотрами и ремонтами оборудования [34]. Несмотря на высокую степень детализации таксономии, разрабатываемые онтологии направлены на решение узкоспециализированных проблем, а получаемые на их основе экспертные системы предназначены исключительно для взаимодействия с персоналом в процессах управления предприятиями. Согласование же специализированных онтологий между собой или с более общими онтологиями знаний может быть достаточно сложным или невозможным, что ограничивает их научно-практическую значимость.

В то же время понятия «онтология» и «база знаний» могут быть использованы как для формализации и проверки знаний при построении модели архитектуры предприятия, так и в качестве инструментов насыщения (обучения) системы знаниями о самой себе для построения автономно функционирующей киберфизической индустриальной системы. Одним из наиболее выразительных, гибких и перспективных инструментов – языков построения онтологий, сегодня является OWL (Open World Language, или Web Ontology Language), рекомендованный для создания семантических сетей Web 3.0 и основанный на дескрипционной логике – высоковыразительном и разрешимом формальном логическом языке [35-37]. Основу дескрипционной логики и OWL составляют: одноместные и двуместные атомарные аксиоматические высказывания – «концепты» и «роли»; иерархические структуры (классы или категории) взаимосвязей между высказываниями; сводимость классов и суперклассов к экземплярам с возможностью присвоения значений (данных); конечный набор свойств отношений между высказываниями (транзитивность, рефлексивность и др.), подчиняющиеся базовой алгебре, логике; а также набор «ризонеров» (с англ. reasoner) – развитых механизмов логического вывода для доказательства полноты, непротиворечивости, консистентности онтологии, выведения скрытых (явно не задекларированных) аксиом и в целом диалогового взаимодействия с базой знаний.

В настоящей работе предложен подход к построению онтологической модели архитектуры с использованием языка OWL и специализированного программного обеспечения Protégé (ver. 5.6.3) в процессе цифровой трансформации горно-добывающих предприятий. Особенностью предлагаемого подхода является представление наиболее общих понятий в виде иерархических классов, а конечных типовых компонентов архитектуры предприятия в виде экземпляров таких классов. Назначением полученной онтологии является не диалоговая работа с базой знаний, а формирование консистентной семантической связи различных горно-геологических, геотехнических и физико-технологических понятий, обуславливающих в дальнейшем конечный набор неизменяемых во времени атомарных функциональных задач для выявления структуры программных компонентов автономно функционирующей киберфизической индустриальной системы. Необходимо отметить, что предлагаемый подход направлен на формирование стандартизированной модели с унифицированными и инвариантными понятиями, не привязанными к конкретному предприятию, но в силу преимуществ языка OWL модель может быть легко расширена как по ширине, так и по глубине иерархий, а наименования отдельных высказываний изменены без нарушения логики.

В силу специфичности рассматриваемой области и отсутствия в ней терминологического и семантического консенсуса в первую очередь охарактеризуем используемые в настоящем исследовании понятия и введем ряд формальных постановок.

Под архитектурой предприятия А понимается набор структурных компонентов и конфигурация связей между ними, определяющие фактическую форму организации и принципы управления производственными процессами. В качестве таких компонентов выступают понятия принципиально разной природы, которые можно записать как:

A= C 1 , C 2 , C 3 , C 4 ,R ,

где С1–технологические процессы и операции – упорядоченный набор целенаправленных взаимодействий объектов физического мира, приводящих к изменению состояний этих объектов; С2 – физические объекты – взаимодействующие между собой при выполнении производственных задач объекты технологической среды, которые можно классифицировать в виде устройств (самосвалы, экскаваторы и т.д.), инфраструктуры (геопространственные объекты и технологические зоны), продукции (у.е. горной породы) и ресурсов (топливно-энергетические и др.); С3– агенты управления – компоненты предприятия, способные воспринимать, обрабатывать и передавать информацию о состояниях физических объектов для определения порядка выполнения технологических процессов и операций; С4 – информация – возможные состояния физических объектов, описываемые набором измеримых параметров, и данные, формирующие такие состояния; R отношения (отображения) – множество возможных типов связей между компонентами.

Задачу управления архитектурой можно сформулировать как выбор такой конфигурации, при которой оптимизируется интегральный показатель эффективности предприятия, которым может быть выбран как объем получаемой прибыли или объем отгружаемого полезного ископаемого (продукции), так и более релевантный предприятию по добыче полезных ископаемых объем прибыли по отношению к объему перерабатываемой руды,

F:A A ; Π Σ A opt,

где F – некоторая процедура трансформации архитектуры и выбор ее конфигурации, которая обеспечивала бы оптимум интегрального критерия эффективности предприятия ПΣ.

Для решения подобной макрооптимизационной задачи необходима строгая формальная постановка, требующая в свою очередь учета большей глубины детализации факторов, выявления их взаимосвязи, четко заданных критерия и условий поиска. Попытка привести данную проблему к виду единой математической функции, т.е. полностью формализовать, представляется чрезвычайно сложной (и вероятно с неразрешимой вычислительной сложностью), а следовательно необходим поиск иных способов ее представления – модельное абстрагирование. Можно сформулировать гипотезу, что существует модель Ω, которая позволяет описать A, определить вид F и свести задачу управления архитектурой к задаче оптимизации критерия ПΣ. В этой связи для ясности изложения введем ряд определений и допущений:

  1. В любой момент времени предприятие сохраняет основной вид деятельности, а значит перечень технологических процессов и операций С1, а также перечень физических объектов С2 должны быть сопоставимы и эквивалентны.
  2. В любой момент времени архитектура предприятия должна обеспечивать выполнение полного перечня технологических процессов и операций, объясняющих и регламентирующих деятельность такого предприятия.
  3. Цифровая трансформация – это непрерывный процесс недетерминированных во времени изменений архитектуры предприятия, направленных на улучшение интегральной эффективности.
  4. Интегральная эффективность предприятия зависит от эффективности решения отдельных задач управления технологическими процессами и операциями.
  5. Решение задач управления обеспечивается агентами управления Ci3,j в качестве которых выступает персонал Ci3,j=1 и программные системы Ci3,j=0.
  6. Эффективность решения задач управления определяется как минимизация расхождений плановых значений производственных показателей с фактическими (точность AccuracyCi3,j) при минимальной затрате времени и/или ресурсов (производительность PerformanceCi3,j).
  7. Улучшение показателей эффективности решения задач управления может быть достигнуто путем разработки и внедрения программных компонентов с более совершенными (относительно точности и производительности) вычислительными механизмами.

Таким образом, под цифровой трансформацией понимается процесс замены действующих агентов управления на более совершенные программные компоненты Ci'3,j=0. Непосредственным критерием для изменения архитектуры является наличие (и возможность внедрения в состав архитектуры) такого программного компонента, который выполняет задачу управления на уровне эффективности не ниже, чем действующий агент управления. Тогда задачу управления архитектурой в ходе цифровой трансформации можно записать как:

F(A): C i 3,j C i 3,j ;i=1,I,j= 0;1 П Σ ( A )= i=1 I j i min C i 3,j : Accuracy C i 3,j Performance C i 3,j Accuracy C i 3,j Performance C i 3,j .(1)

Отметим, что возможность внедрения (ограничения по изменению архитектуры) нового программного компонента в качестве агента управления должна определяться сохранением функциональной целостности всей производственной системы. Под функциональной целостностью напрямую следует понимать способность системы решать полный перечень задач управления Φ,

R 0 :Φ C i 3,j ,

где R0 – отображение множества, содержащего полный перечень задач управления Φ и множество агентов управления Ci'3,j,

δ F R 0 .(2)

Вследствие абстрагирования агентов управления в качестве компонентов, реализующих получение, обработку и передачу информации, независимо от природы, способность решать полный перечень задач управления рассматривается как сохранение возможности продуцирования полного перечня и объемов информации С4, необходимой для работы таких агентов управления, так что уравнение (2) может быть перезаписано как:

δ  F R 0 C 4 C 4 ,

где C'4 – множество информации, продуцируемой множеством агентов управления , полученным после изменения архитектуры F.

Иными словами, при внедрении нового агента управления функциональная целостность всей системы должна быть протестирована, чтобы ответить на следующие вопросы:

  • Может ли получить новый агент управления информацию, необходимую для работы?
  • Продуцирует ли новый агент управления информацию, необходимую для сохранения работоспособности всех остальных агентов управления?
  • Можно ли исключить из архитектуры агента управления, который ранее выполнял данную задачу управления?
  • Можно ли внедрить нового агента управления без исключения действующего?

Ответы на перечисленные вопросы могут быть сведены к ряду математических процедур, а в комплексе с предложенной формализацией задачи управления архитектурой актуальны и вне рамок обсуждения цифровой трансформации предприятий, т.е. применимы не только к программным системам, но и к персоналу. Однако в контексте настоящего исследования под цифровой трансформацией понимается минимизация или полное исключение участия человека в реализации производственных процессов, построение автономно функционирующей киберфизической индустриальной системы. Это означает, что множество физических объектов С2 должно выполнять множество технологических процессов и операций С1 под управлением программных агентов С3, оперирующих цифровой информацией С4. В таком случае понятие архитектуры предприятия может быть отождествлено с понятием архитектуры программного обеспечения, не являясь при этом полностью эквивалентным. Так, технологические процессы и операции, а также физические объекты хоть и могут быть репрезентированы цифровыми информационными объектами или моделями в кибернетическом пространстве, все же не могут стать полностью программными сущностями и исключены из архитектуры предприятия. Соответственно существует некоторая содержательная часть архитектуры, инвариантная на любом произвольном промежутке времени, независимо от ее изменений, вызванных цифровой трансформацией, в то время как часть архитектуры, преимущественно связанная с агентами управлениями, может и должна быть модифицирована. Исходя из предложенных определений и допущений 1 и 2, можно заключить, что в качестве неизменяемой во времени части модели архитектуры должен выступать перечень задач управления, которые с одной стороны должны быть выводимы из взаимосвязи компонентов самой архитектуры, а с другой быть ассоциированы с конкретными агентами управления. Тогда наиболее важными аспектами цифровой трансформации архитектуры является определение полного перечня задач, реализуемых агентами управления, с целью выявления их структурно-функциональной взаимосвязи, возможности и необходимости изменения; и процедур манипуляциями агентами управления в части изменения структурной конфигурации архитектуры.

Процедуры манипуляции программными компонентами в автоматическом режиме хорошо изучены и реализуются с использованием связки понятных стандартных технологий Git-CI/CD-Docker/Kubernetes и аналогов, вследствие чего рассмотрение вопросов их реализации выходит за рамки настоящего исследования. Однако необходимо отметить, что определение перечня программных компонентов для наполнения Git-репозиториев и их размещения через Kubernetes на конечных узлах осуществляется разработчиками и архитекторами систем. Де-факто конфигурация архитектуры и порядок манипуляции ее структурой определяются на основании экспертной оценки лица или группы лиц, оперирующих некоторым модельным представлением архитектуры предприятия. При этом эффективность таких процедур (ненарушение функциональной целостности системы) во многом зависит от степени проработанности модели, ее наличия вообще и возможности сопоставления исходного вида архитектуры «as is» (как есть) с тем, что должно быть «to be» (как будет).

Соответственно, первым шагом для начала цифровой трансформации является выявление перечня задач агентов управления, который не зависит от конкретных агентов управления и отвечает требованию полного функционального покрытия системы. Составление такого перечня осложнено рядом проблем:

  • степень глубины детализации (задачи должны быть достаточно «атомизированы», но не представлять избыточную декомпозицию до элементарных операций);
  • степень полноты (задачи должны описывать всю производственную деятельность предприятия, в том числе ту, которая в настоящий момент не является программной функцией (реализуется в виде «умственного» труда персонала), но служит неотъемлемой операцией цепочки технологических процессов);
  • степень точности (задача должна объяснять взаимосвязь разнотипных компонентов архитектуры и быть эквивалентна формальной вычислительной процедуре);
  • степень непротиворечивости (задача должна быть однозначной по своему описанию и содержанию, а также не быть эквивалентной другой задаче).

Решение и получение каких-либо количественных оценок сформулированных проблем возможно с использованием модели, которая бы обеспечивала представление гетерогенных компонентов архитектуры в виде абстрактных понятий, связывала их формальными логическими правилами и предоставляла вычислительный аппарат, гарантирующий возможность работы с высказываниями. Таким образом, в качестве вида и механизмов построения модели архитектуры предлагается рассматривать онтологическое моделирование.

Пусть А0 – это исходный вид архитектуры предприятия на начальном этапе ЦТ, который может быть описан моделью «as is» – Ω0; А′, …, А′′′ – виды архитектуры предприятия на отдельных этапах изменений, которые могут быть описаны моделями Ω′, …, Ω′′′ ; а А* – вид архитектуры предприятия по завершению цифровой трансформации, который может быть описан моделью «to be» – Ω*. В каждый произвольный момент времени a предприятие обладает некоторой архитектурой Аa, вид которой может (и должен) быть определен через представление модели Ωa. Непрерывный процесс цифровой трансформации предприятия →DT может быть представлен как совокупность дискретных недетерминированных во времени шагов по изменению архитектуры Аa, осуществляемых до момента, пока ее вид не станет эквивалентен А*, что может быть определено через сопоставление моделей Ωa и Ω*.

На начальном шаге a = 0 должен быть определен исходный вид архитектуры Аa=0, составлена модель Ωa=0, определен конечный вид архитектуры А* и составлена соответствующая неизменяемая модель Ω*. Далее, начиная с шага a = 1, до a = * необходимо выполнять оценку соответствия текущей модели архитектуры Ωa требуемой Ω*, определять необходимость и возможность модификации архитектуры, а также осуществлять принятие решений по внесению изменений. Тогда процесс управления архитектурой предприятия в условиях цифровой трансформации DT может быть записан как:

F: A 0 A * DT A α A * ,

где →DT – множество дискретных шагов по изменению архитектуры (1) для приведения предприятия к виду автономно функционирующей индустриальной системы.

При этом на каждом из этапов должно быть справедливо условие

Ω α1 Ω α Ω α+1 F rule of inference : Ω α Φ R 0 α1 R 0 α R 0 α+1 ,(3)

где Frule of inference – механизм логического вывода полного перечня атомарных задач агентов управления Φ из онтологической модели архитектуры Ωa. Тогда каждой атомарной задаче φ ? Φ может быть поставлен в соответствие агент управления Сi3,j, реализующий ее в составе архитектуры.

В то же время достижение выполнения (3), т.е. выводимость полного перечня атомарных задач Φ из онтологии Ωa, возможно лишь тогда, когда онтология Ωa – консистентна,

δ   F rule of inference Ω α 1 .(4)

Под консистентностью онтологии следует понимать истинность и непротиворечивость всех заложенных в нее аксиоматических высказываний в виде объявленных понятий и отношений между ними.

Следовательно, необходимо составить набор концептуальных выражений, которые лягут в основу онтологической модели архитектуры горно-добывающего предприятия, связать их соответствующим набором отношений, определяющих деятельность предприятия, а полученную онтологию проверить на консистентность в целях подтверждения изложенных гипотез и возможности дальнейшего проведения работ в области цифровой трансформации.

Обсуждение результатов

Вследствие ограничений изложения всех концептуальных понятий, заложенных в предлагаемую онтологию архитектуры горно-добывающего предприятия, приведем несколько ключевых примеров:

  • предприятие состоит из технологических процессов, физических объектов, агентов управления и информации, связанных между собой, имеющих собственную таксономию (иерархическую классификацию) с конечными экземплярами в виде типовых (неисчисляемых и не имеющих собственных уникальных имен) компонентов;
  • под физическими объектами понимаются элементы производственной среды, не обладающие самостоятельностью принятия решений, включая: оборудование (конечные экземпляры – самосвал, конвейер, экскаватор и т.д.), инфраструктуру (геопространственная – дорога, борт, отвал; техническая – зона погрузки, склад, гараж ТОиР), устройства (составные элементы оборудования – ковш, шасси и т.д.), продукт (природный – блок горной породы; геотехнический – дорожное полотно; и т.д.), ресурс (энергетический – топливо, электричество; инструментальный: вода, взрывчатое вещество);
  • каждый физический объект имеет состояния, под которыми понимаются абстрактные пространственные, технологические, эксплуатационные и экономические информационные свойства, описываемые группой данных в виде измеряемых физических или экономических величин;
  • под атомарной задачей агента управления φ(Сi3,j) ?Φ понимаются класс вычислительной процедуры определения изменения состояния физического объекта при его попарных взаимодействиях с другими физическими объектами, допустимыми в рамках технологического процесса в определенном моменте времени;
  • в качестве класса вычислительной процедуры подразумеваются классические задачи теории АСУ: детектирование, идентификация, прогнозирование, планирование и управление.

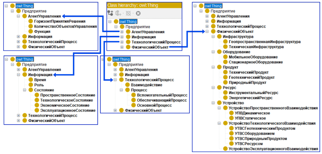
Полный набор общих классов и иерархической структуры полученной модели представлен на рис.1. Реализация онтологии осуществлялась на языке OWL в программной среде Protégé ver. 5.6.3.

Предложенная таксономия сформирована, исходя из общедисциплинарных понятий, намеренно создана в виде онтологии общего назначения в целях обеспечения возможности потенциального согласования с другими более общими онтологиями (времени, физических величин и др.) или, наоборот, специального назначения (включая такие, как [32-35]). Одной из важных характерных особенностей таксономии является применимость для геопространственных индустриальных систем, в которых ядром деятельности выступают природно-технические компоненты, начиная с самой производственной среды (объектов пространственной инфраструктуры) и заканчивая продуктами производства.

Введение экземпляров-индивидов в виде хорошо понятных и устойчивых сущностей для каждого из конечных классов таксономии является обязательным дополнением и возможностью прикладного применения данной онтологии в контексте горно-добывающих предприятий (в настоящее время преимущественно предприятий по открытой добыче полезных ископаемых). Вместе с набором свойств-отношений между понятиями, объясняющими роли каждого из экземпляров, и набором данных в виде различных измеряемых величин (рис.2), определяющих понятия «состояний» физических объектов, полученная онтология специального назначения формирует базовую модель архитектуры горно-добывающего предприятия. В нижней части рис.2 представлен пример присвое-ния классам иерархии наборов априорных аксиоматических отношений с другими классами и экземплярами, определяющих логико-семантическую конструкцию модели. Отметим, что отдельные наименования в текущей версии онтологии носят иллюстративный характер для объяснения предлагаемого подхода, направленного на стандартизацию способа формирования модели архитектуры. Четкое же формулирование конкретных названий должно осуществляться совместными усилиями экспертных групп из числа научных и отраслевых специалистов в ходе открытых дискуссий.

Рис.1. Иерархия классов концептов (понятий) онтологической модели архитектуры предприятия

Рис.2. Фрагменты таблицы иерархии отношений между классами концептов (Object property hierarchy, синий цвет) и их экземплярами; таблицы экземпляров (Individuals, фиолетовый цвет) и таблицы иерархии данных (Data property hierarchy, зеленый цвет); пример формирования исходных (априорных) логических аксиом для класса-концепта «Мобильное оборудование» (Description, желтый цвет)

В результате декларирования всех аксиом полученная онтологическая модель может быть представлена в виде семантического графа, где в качестве нод выступают классы и их экземпляры, а ребрами – отношения между ними (рис.3, 4).

Рис.3. Фрагмент семантического графа онтологии

Рис.4. Фрагмент детализации семантического графа онтологии

Ввиду высокой размерности полученного семантического графа представление его полного вида в рамках настоящей работы достаточно затруднительно. Так, на рис.4 представлен фрагмент детализации семантического графа при раскрытии ветки «Физический объект» до конечных экземпляров.

Для определения достижения ключевой цели настоящего исследования – подтверждения консистентности полученной онтологии, использован один из наиболее традиционных и развитых ризонеров дескрипционный логики – HermiT ver. 1.4.3.456 [36]. Ризонер представляет механизм логического вывода для доказательства полноты и непротиворечивости заложенных аксиом и выведения скрытых апостериорных связей в семантическом графе.

На рис.5 представлена визуализация работы HermiT через инструментарий тестирования и отладки онтологий. В нижней части экрана сообщение во всплывающем окне говорит о подтверждении когерентности (взаимосвязанности всех аксиом) и консистентности (непротиворечивости) полученной онтологии.

На рис.6 показаны примеры визуализации работы ризонера для выведения апостериорных связей экземпляров классов, не задекларированных «в ручном» режиме на стадии формирования онтологии.

На рис.7 приведены метрические оценки количества аксиоматических высказываний (включая априорно задекларированные и логически выведенные) для текущей версии онтологии.

Таким образом, определена достижимость поставленной цели исследования и подтверждены исходные гипотезы о возможности построения модели архитектуры предприятия на базе онтологии в целях обеспечения цифровой трансформации горно-добывающих производств. В настоящий момент в онтологию не введено достаточное множество экземпляров классов, являющихся базовыми компонентами архитектуры горно-добывающих предприятий. Это объясняется тем, что предлагаемая онтология направлена на унификацию и стандартизацию модели архитектуры горно-добывающих производств, а следовательно для обеспечения исчерпывающих глубины, полноты и единообразия таксономии, необходимо участие широкого круга отраслевых экспертов. Текущую модель предлагается рассматривать как базовый иллюстративный пример формирования комплексной методики цифровой трансформации для построения автономно функционирующих геопространственных индустриальных систем. В дальнейшем на основе полученной модели планируется формирование механизма логического вывода (3), (4), а также формальное определение процедуры управления структурной конфигурацией архитектуры в части агентов управления (1).

Рис.5. Подтверждение когерентности и консистентности онтологии встроенными инструментами доказательства аксиом

Рис.6. Визуализация результатов работы ризонера HermiT для экземпляров «Местоположение» и «Самосвал»

Рис.7. Метрики онтологии в части числа аксиом, классов, отношений и экземпляров

Заключение

Предложен ряд концептуальных постановок задач и критериев управления цифровой трансформацией горно-добывающих предприятий, декларирующих минимизацию или полное исключение участия людей в реализации технологических процессов и, как следствие, построение автономно функционирующей киберфизической индустриальной системы. Показана необходимость формирования модели знаний о структурно-функциональных свойствах такой системы в целях обеспечения самоорганизации и саморегуляции, а также сформулированы требования к инструментальным средствам реализации модели.

Определено, что в качестве модели знаний должна пониматься модель архитектуры предприятия, регламентирующая набор ключевых компонентов, обладающих сложно формализуемой гетерогенной сущностью, и их взаимосвязь. Обоснована невозможность применения существующих стандартов и фреймворков (RAMI 4.0, TOGAF 10) построения модели архитектуры предприятия для обеспечения процессов ЦТ геопространственных природно-технических индустриальных систем с открытым типом производственных сред.

Сформулирован ряд принципов и механизмов формирования модели архитектуры автономно функционирующей киберфизической индустриальной системы на базе онтологического моделирования. Объяснен механизм применения модели в структуре управления ходом цифровой трансформации предприятия. В соответствии с предложенным подходом осуществлено формирование базовой модели архитектуры горно-добывающего предприятия в виде онтологий общего и специального назначения на языке дескрипционной логики OWL в среде Protégé. Полученная онтологическая модель прошла формальную процедуру проверки когерентности и констистентности, что позволяет говорить о частичном подтверждении исходных гипотез и возможности проведения дальнейших исследований формализации методологических аспектов цифровой трансформации горно-добывающих производств.

Доступ к данным

Полученная модель прикладывается для возможности независимой проверки, а также для открытого участия заинтересованных в ее развитии лиц:

Приложение.

Литература

  1. Alkhalaf T., Durrah O., Alkhalaf M. Digital Transformation, Business Model, and Performance in the Context of Digital SMEs: Evidence From France // Digital Technologies for Sustainability and Quality Control. IGI Global Scientific Publishing, 2025. P. 101-120. DOI: 10.4018/979-8-3693-4373-9.ch005
  2. Макаренко Я.В., Соловьева И.А. Цифровая трансформация предприятия: ключевые дефиниции, принципы и подходы // Вестник Южно-Уральского государственного университета. Серия «Экономика и менеджмент». 2025. Т. 19. № 1. С. 112-123. DOI: 10.14529/em250109
  3. Litvinenko V.S. Digital Economy as a Factor in the Technological Development of the Mineral Sector // Natural Resources Research. 2019. Vol. 29. Iss. 3. P. 1521-1541. DOI: 10.1007/s11053-019-09568-4
  4. Yong Fang, Xiaoyan Peng. Micro-Factors-Aware Scheduling of Multiple Autonomous Trucks in Open-Pit Mining via Enhanced Metaheuristics // Electronics. 2023. Vol. 12. Iss. 18. № 3793. DOI: 10.3390/electronics12183793
  5. Соболев А.А. Анализ опыта применения беспилотных карьерных самосвалов // Горный журнал. 2020. № 4. С. 51-55. DOI: 10.17580/gzh.2020.04.10
  6. Temkin I.O., Deryabin S.A., Al-Saeedi A.A.К., Konov I.S. Operational planning of road traffic for autonomous heavy-duty dump trucks in open pit mines // Eurasian Mining. 2024. № 2. P. 89-92. DOI: 10.17580/em.2024.02.19
  7. Владимиров Д.Я., Клебанов А.Ф., Кузнецов И.В. Цифровая трансформация открытых горных работ и новое поколение карьерной техники // Горная промышленность. 2020. № 6. С. 10-12. DOI: 10.30686/1609-9192-2020-6-10-12
  8. Лукичев С.В., Наговицын О.В. Цифровая трансформация горно-добывающей промышленности: прошлое, настоящее, будущее // Горный журнал. 2020. № 9. С. 13-18. DOI: 10.17580/gzh.2020.09.01
  9. Клебанов А.Ф., Бондаренко А.В., Жуковский Ю.Л., Клебанов Д.А. Организация удаленных центров управления горным предприятием: стратегические предпосылки и этапы реализации // Горная промышленность. 2024. № 4. С. 174-183. DOI: 10.30686/1609-9192-2024-4-174-183
  10. Клебанов А.Ф., Сиземов Д.Н., Кадочников М.В. Комплексный подход к удаленному мониторингу технического состояния и режимов эксплуатации карьерного автосамосвала // Горная промышленность. 2020. № 2. С. 75-81. DOI: 10.30686/1609-9192-2020-2-75-81
  11. Koteleva N., Valnev V. Automatic Detection of Maintenance Scenarios for Equipment and Control Systems in Industry // Applied Sciences. 2023. Vol. 13. Iss. 24. № 12997. DOI: 10.3390/app132412997
  12. Zhukovskiy Y.L., Kovalchuk M.S., Batueva D.E., Senchilo N.D. Development of an Algorithm for Regulating the Load Schedule of Educational Institutions Based on the Forecast of Electric Consumption within the Framework of Application of the Demand Response // Sustainability. 2021. Vol. 13. Iss. 24. № 13801. DOI: 10.3390/su132413801
  13. Королев Н.А., Жуковский Ю.Л., Булдыско А.Д. и др. Оценка энергетического ресурса на основе диагностики технического состояния электромеханического оборудования минерально-сырьевого комплекса // Горный информационно-аналитический бюллетень. 2024. № 5. С. 158-181. DOI: 10.25018/0236_1493_2024_5_0_158
  14. Zhukovskiy Y., Koshenkova A., Vorobeva V. et al. Assessment of the Impact of Technological Development and Scenario Forecasting of the Sustainable Development of the Fuel and Energy Complex // Energies. 2023. Vol. 16. Iss. 7. № 3185. DOI: 10.3390/en16073185
  15. Захаров В.Н., Каплунов Д.Р., Клебанов Д.А., Радченко Д.Н. Методические подходы к стандартизации сбора, хранения и анализа данных при управлении горнотехническими системами // Горный журнал. 2022. № 12. С. 55-61. DOI: 10.17580/gzh.2022.12.10
  16. Sahal R., Breslin J.G., Ali M.I. Big data and stream processing platforms for Industry 4.0 requirements mapping for a predictive maintenance use case // Journal of Manufacturing Systems. 2020. Vol. 54. P. 138-151. DOI: 10.1016/j.jmsy.2019.11.004
  17. López Martínez P., Dintén R., Drake J.M., Zorrilla M. A big data-centric architecture metamodel for Industry 4.0 // Future Generation Computer Systems. 2021. Vol. 125. P. 263-284. DOI: 10.1016/j.future.2021.06.020
  18. Дерябин С.А., Рзазаде Ульви Азар оглы, Кондратьев Е.И., Темкин И.О. Метамодель архитектуры системы автономного управления транспортно-технологическими процессами в карьере // Горный информационно-аналитический бюллетень. 2022. № 3. С. 117-129. DOI: 10.25018/0236_1493_2022_3_0_117
  19. Schmitt R., Borck C., Behm M., Böhnke J. Approach of an asset combination based on RAMI4.0 for the digital transformation and operation of a Digital Twin // Procedia CIRP. 2024. Vol. 130. P. 724-729. DOI: 10.1016/j.procir.2024.10.155
  20. Deryabin S.A., Temkin I.O., Zykov S.V. About some issues of developing Digital Twins for the intelligent process control in quarries // Procedia Computer Science. 2020. Vol. 176. P. 3210-3216. DOI: 10.1016/j.procs.2020.09.128
  21. Sakurada L., Leitao P., De La Prieta F. Agent-Based Asset Administration Shell Approach for Digitizing Industrial Assets // IFAC-PapersOnLine. 2022. Vol. 55. Iss. 2. P. 193-198. DOI: 10.1016/j.ifacol.2022.04.192
  22. Reinpold L.M., Wagner L.P., Gehlhoff F. et al. Systematic comparison of software agents and Digital Twins: differences, similarities, and synergies in industrial production // Journal of Intelligent Manufacturing. 2025. Vol. 36. Iss. 2. P. 765-800. DOI: 10.1007/s10845-023-02278-y
  23. Angreani L.S., Vijaya A., Wicaksono H. Enhancing strategy for Industry 4.0 implementation through maturity models and standard reference architectures alignment // Journal of Manufacturing Technology Management. 2024. Vol. 35. Iss. 4. P. 848-873. DOI: 10.1108/JMTM-07-2022-0269
  24. Leitão P., Karnouskos S., Strasser T.I. et al. Alignment of the IEEE Industrial Agents Recommended Practice Standard With the Reference Architectures RAMI4.0, IIRA, and SGAM // IEEE Open Journal of the Industrial Electronics Society. 2023. Vol. 4. P. 98-111. DOI: 10.1109/OJIES.2023.3262549
  25. Villar E., Martín Toral I., Calvo I. et al. Architectures for Industrial AIoT Applications // Sensors. 2024. Vol. 24. Iss. 15. № 4929. DOI: 10.3390/s24154929
  26. Shirbazo A., Binghao Li, Ata S. et al. A Guideline for the Standardization of Smart Manufacturing and the Role of RAMI 4.0 in Digitising the Industrial Sector // IEEE Internet of Things Journal. 2025. Vol. 12. Iss. 12. P. 19090-19118. DOI: 10.1109/JIOT.2025.3559929
  27. Esposito G., Romagnoli G. A Reference Model for SMEs understanding of Industry 4.0 // IFAC-PapersOnLine. 2021. Vol. 54. Iss. 1. P. 510-515. DOI: 10.1016/j.ifacol.2021.08.166
  28. Safitri S.R., Mulyana R., Fajrillah A.A.N. Developing enterprise architecture for BPRACo SMEs digital transformation by using TOGAF 10 // Jurnal Informatika dan Komputer. 2024. Vol. 7. № 3. P. 165-174. DOI: 10.33387/jiko.v7i3.8629
  29. Afarah S.F., Hindarto D., Wahyuddin M.I. Optimizing Automotive Manufacturing Systems through TOGAF Modelling // SinkrOn. 2024. Vol. 8. № 1. P. 414-425. DOI: 10.33395/sinkron.v9i1.13256
  30. Khai Min Chew, Lee Wah Pheng. Product Life Cycle Data Management and Analytics in RAMI4.0 using the Manufacturing Chain Management Platform // Journal of The Institution of Engineers. 2021. Vol. 82. № 3. P. 101-108. DOI: 10.54552/v82i3.120
  31. Baolong Zhang, Xiangqian Wang, Huizong Li, Miaomiao Jiang. Knowledge modeling of coal mining equipments based on ontology // IOP Conference Series: Earth and Environmental Science. 2017. Vol. 69. № 012136. DOI: 10.1088/1755-1315/69/1/012136
  32. Stanković R.M., Obradović I., Kitanović O., Kolonja L. Towards a Mining Equipment Ontology // 12th International Conference “Research and Development in Mechanical Industry”, 14-17 September 2012, Vrnjačka Banja, Serbia. SaTCIP, 2012. 10 p.
  33. Kolonja L., Stanković R., Obradović I. et al. Development of terminological resources for expert knowledge: a case study in mining // Knowledge Management Research & Practice. 2016. Vol. 14. Iss. 4. P. 445-456. DOI: 10.1057/kmrp.2015.10
  34. Vlasenko L., Lutska N., Zaiets N. et al. Core Ontology for Describing Production Equipment According to Intelligent Production // Applied System Innovation. 2022. Vol. 5. Iss. 5. № 98. DOI: 10.3390/asi5050098
  35. Motik B., Shearer R., Horrocks I. Hypertableau Reasoning for Description Logics // Journal of Artificial Intelligence Research. Vol. 36. P. 165-228. DOI: 10.1613/jair.2811
  36. Herron D., Jiménez-Ruiz E., Weyde T. On the Potential of Logic and Reasoning in Neurosymbolic Systems Using OWL-Based Knowledge Graphs // Neurosymbolic Artificial Intelligence. 2025. Vol. 1. 15 p. DOI: 10.1177/29498732251320043
  37. Jiaoyan Chen, Pan Hu, Jimenez-Ruiz E. et al. OWL2Vec*: embedding of OWL ontologies // Machine Learning. 2021. Vol. 110. Iss. 7. P. 1813-1845. DOI: 10.1007/s10994-021-05997-6

Похожие статьи

Разработка и интеграция имитационной модели процесса проветривания подземного горно-добывающего предприятия в сервис управления спросом на электроэнергию
2025 А. В. Николаев, А. В. Кычкин
Оптимизация взрывного дробления горных пород с использованием гибридных методов искусственного интеллекта на алмазном руднике Орапа (Ботсвана)
2025 Оналетата Сауби, Родриго С. Джамисола-младший, Раймонд С. Сугло, Одуэтсе Мацебе
Применение машинного обучения при моделировании параметров бурового раствора реологической модели Гершеля – Балкли для оптимизации промывки скважины
2025 В. И. Никитин, М. В. Двойников, К. С. Купавых, Т. А. Пантелеева
Разработка и применение новых методов оценки изменчивости качества полезных ископаемых на основе анализа больших данных для оперативного управления рудопотоком на горных предприятиях
2025 Е. А. Князькин, Д. А. Клебанов, Р. О. Ювакаев
Научно-методические подходы при реализации проекта импортозамещения ГГИС в АК «АЛРОСА»
2025 С. В. Лукичев, О. В. Наговицын
Модель инфраструктуры беспроводного заряда для электротранспорта предприятий открытой добычи полезных ископаемых
2025 И. Ю. Семыкина, В. М. Завьялов, Я. А. Нечипоренко, Е. Н. Таран